Query Your Database with Natural Language in FlowFuse AI Assistant
A faster, more intuitive way to get data from your tables without writing a single line of SQL.

Getting data from your database used to mean writing SQL queries. Not anymore. The FlowFuse AI Assistant now lets you ask for what you want in plain English and automatically generates the SQL for you in query node.
Removing Technical Barriers
Industrial operations generate massive amounts of valuable data from sensors, equipment, and PLCs. This data can drive optimization and cost savings, but extracting insights often requires SQL skills that not every team member possesses.
FlowFuse already makes it simple to connect to databases and build data flows using its Query nodes. However, the need to manually write SQL queries has remained a significant barrier for many users.
To address this, FlowFuse continues its mission of making industrial automation accessible to everyone, regardless of coding expertise. Features like the FlowFuse AI Assistant have already reduced complexity by enabling users to create custom functions and UI components using natural language.
With FlowFuse 2.21, this ease of use extends to database queries as well. Users can now ask questions in plain English and have SQL automatically generated, removing the last major hurdle and empowering a broader audience to gain actionable insights quickly and easily.
Getting Started
Let's see how this works with a practical example. This feature combines two FlowFuse components:
- FlowFuse Tables provides the database connectivity and Query nodes
- FlowFuse AI Assistant adds the natural language processing capability that converts plain English into SQL
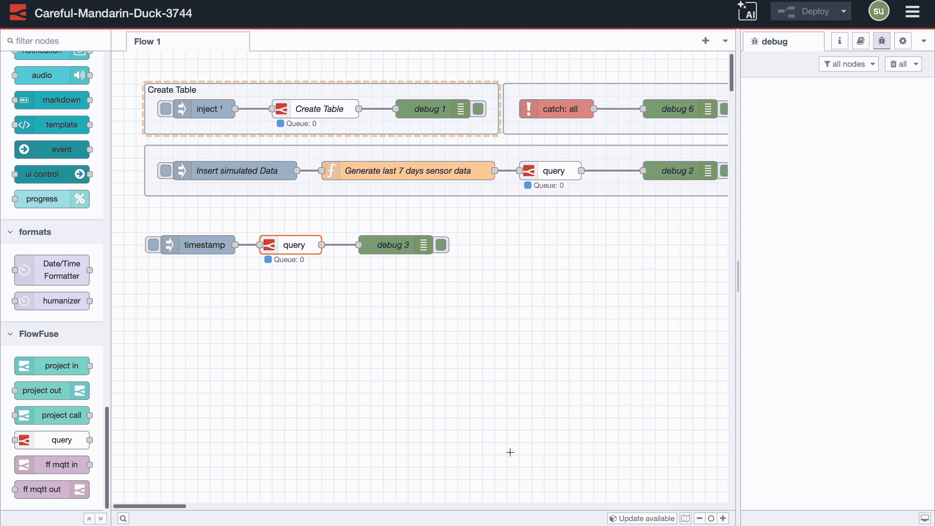
Before you begin, make sure FlowFuse Tables is activated in your FlowFuse team. For more information, refer to Getting Started with FlowFuse Tables. Then, import the following flow and deploy it to create a sensor_readings table for practice:
After deployment, press the "Insert simulated Data" inject button to populate your table with a week's worth of hourly sensor readings. This sample data will help you explore Query node capabilities.
Note: FlowFuse Tables is currently available for Enterprise users only.
Now, let us test the natural language querying powered by the FlowFuse AI Assistant:
- Add an Inject node to your flow
- Connect it to your Query node
- Open the Query node and locate the new "Assistant" codelens
- Enter: "Show me all readings from today"
- Click Ask the FlowFuse AI Assistant. The AI Assistant will process your natural language request and automatically generate the corresponding SQL query in the Query node's SQL field. Click Done.
- Connect a Debug node to see the results
- Deploy the flow and click the Inject button to test it.

FlowFuse AI Assistant in Query Node
Practical Query Examples
With your sample data in place, here are some immediately useful queries to try:
Performance Analysis
Track temperature averages:
Prompt: "What's the average temperature for this week?"
Identify peak readings:
Prompt: "Find the highest temperature reading this month"
Time-Based Analysis
Hourly patterns:
Prompt: "Average temperature per hour today"
Advanced Query Capabilities
Beyond basic queries, the FlowFuse AI Assistant can handle sophisticated analysis:
Complex filtering:
Prompt: "Show readings where temperature > 20, temperature < 25, and temperature ≠ 22"
Statistical operations:
Prompt: "Calculate standard deviation of temperature readings this month"
These examples demonstrate how the FlowFuse AI Assistant simplifies advanced analysis, turning complex database operations into easy, natural-language requests.
What's Next
The FlowFuse AI Assistant now brings natural language capabilities to database queries in FlowFuse Tables. This removes the complexity of SQL, allowing industrial teams to extract insights using simple conversational commands.
FlowFuse's mission has always been to democratize industrial automation and reduce complexity for engineers and operational teams. As part of this commitment, more AI-powered features are on the roadmap to simplify industrial workflows even further.
Ready to transform how your team works with data? Book a demo and see how FlowFuse makes building industrial applications simple and accessible.
About the Author
Sumit Shinde
Technical Writer
Sumit is a Technical Writer at FlowFuse who helps engineers adopt Node-RED for industrial automation projects. He has authored over 100 articles covering industrial protocols (OPC UA, MQTT, Modbus), Unified Namespace architectures, and practical manufacturing solutions. Through his writing, he makes complex industrial concepts accessible, helping teams connect legacy equipment, build real-time dashboards, and implement Industry 4.0 strategies.
Related Articles:
- What is TEEP? Calculation, Benchmarks & TEEP vs OEE (2026)
- FlowFuse 2.25: Interacting with MCP Resources in FlowFuse Expert, Improved Update Scheduling, and lots of UI improvements!
- MQTT vs Kafka: Complete Comparison Guide 2026
- Node-RED Buffer Parser Guide: Decode Modbus and Industrial Device Data
- How to Read S7-1200/1500 Optimized Data Blocks